社交新零售商城 - 标准版
访问官网
产品主页
在线购买
联系我们
品牌介绍
序言
系统简介
功能清单
v4.6.0版本功能清单
v5.0.0版本功能清单
特别说明
前期准备
操作说明
商品管理
发布商品
基础信息
规格库存
物流设置
营销设置
其它设置
前台页面
商品规格
商品评价
商品分类
分类说明
分类管理
订单管理
后台订单处理
前端订单处理
订单退款
订单打印
客服订单提醒
二维码收银订单
订单配送
订单拆单发货
订单拆单退款
快递单打印
用户管理
账户管理
账户信息
账户资金
用户等级
付费会员
分销规则
分销规则说明
分销配置
分销提现
佣金提现
提现规则
发起提现
后台审核
分销员管理
分销等级
事业部
事业部
代理商
返佣说明
客服管理
客服说明
客服添加
客服工作台
营销管理
优惠券
发布优惠券
领取及使用
积分管理
积分商城
积分商城介绍
创建积分商品
积分设置
积分来源
积分使用
抽奖管理
抽奖规则
创建抽奖活动
砍价管理
砍价规则
新建砍价活动
砍价统计
砍价列表
拼团管理
拼团规则
新建拼团活动
拼团统计
拼团返佣
秒杀管理
配置秒杀规则
新建秒杀活动
秒杀统计
直播管理
开启直播
直播使用说明
直播间管理
充值配置
渠道码
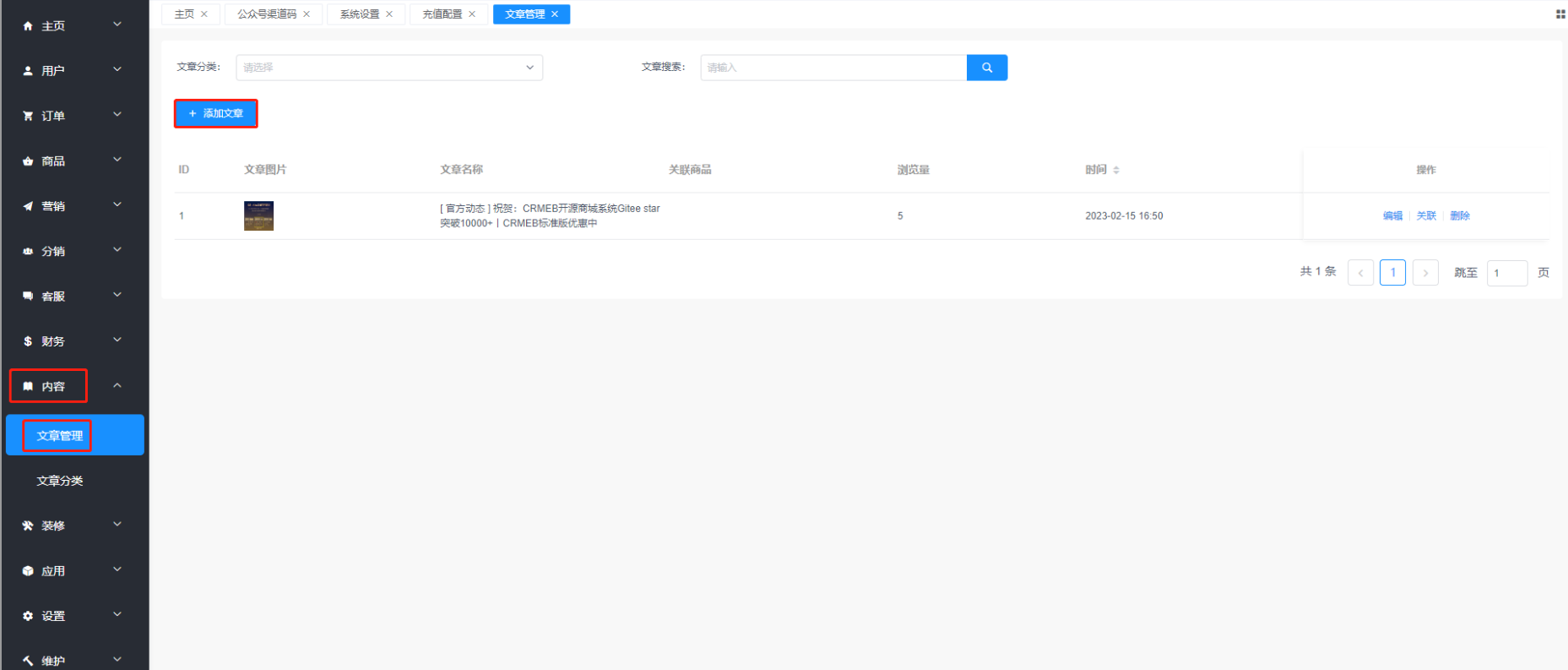
新闻资讯
新闻简介
发布资讯
邮费说明
邮费组成
运费设置
运费模版
门店自提
开启门店自提
门店及店员管理
订单核销说明
前端说明
首页
分类页
个人中心
页面管理
页面设计
数据配置
主题风格
PC商城
素材管理
支付说明
好友代付
常见问题
小程序问题
配置了小程序订阅消息不生效
发布资讯
发布资讯
发布资讯
位置: 内容 > 文章管理 > 添加文章